Näin lisäät mainospalkin Visma Verkkokauppaan tai Kotisivuille
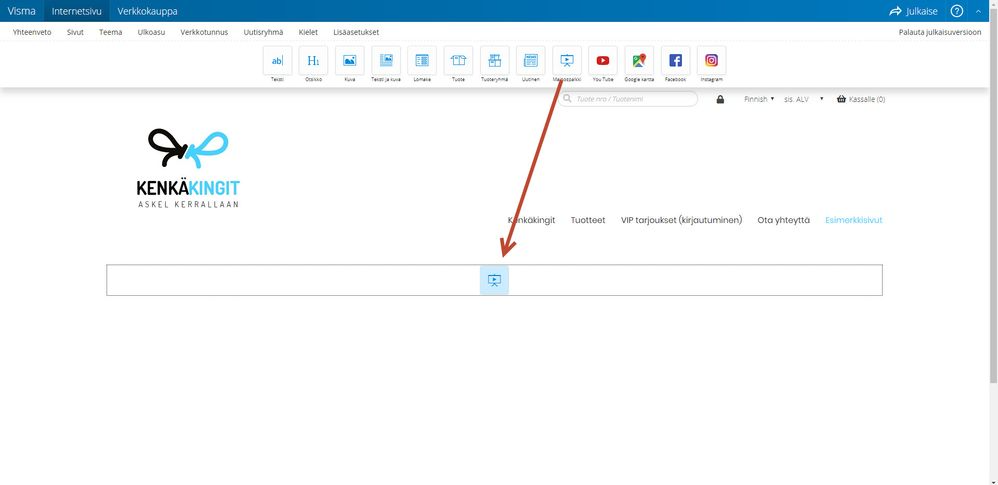
1) Vedä Mainospalkki haluamaasi kohtaan sivuja
2) Vie hiiri mainospalkin päälle ja klikkaa "Muokkaa mainospalkki"
3) Poista vanhat kuvat viemällä hiiri kun päälle ja klikkaamalla punaista ruksia. Lisää omat kuvasi kohdasta "Lisää kuva"
4) Hae koneeltasi oikea kuva ja tallenna
5) Tarkista vielä, että vaihtuvien kuvien asetukset ovat haluamasi.
Vaihda kuva automaattisesti = kuva vaihtuu automaattisesti, valitse vierestä vaihtoaika sekunneissa
Vaihda kuva yksitellen = kuva vaihtuu, kun sitä klikkaa
Näytä pikkukuvat = valitse, näkyykö kuvien alla pienet kuvat, joita klikkaamalla pääsee suoraan tiettyyn kuvaan
6) Muista julkaista muutokset, jotta ne tulevat näkyviin verkkosivuillesi
Oliko tästä vastauksesta apua? Kyllä Ei
Send feedback




